forens - sleep-to-dream
This challenge was solved in collaboration with abyts, who deserves equal credit for this writeup.
In this challenge, we are provided a disk image, alongside a memdump. The challenge mentions something about the computer being backdoored, so let’s begin by looking for weird and suspicious files and binaries.
The sane part
Putting the disk image into autopsy reveals that the user “fiona” has a few text files containing lyrics in her home directory.

Suspiciously, the text file 4 - Criminal.txt is empty. Maybe the backdoor did something to this file?

We also observe that there is a shell script that iterates over all the lyrics and runs cat on them.

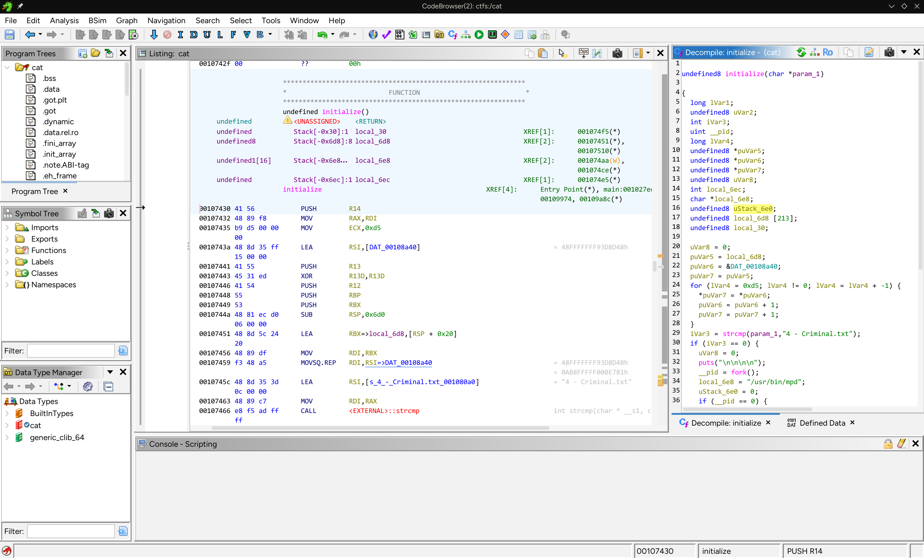
Hmm, maybe the cat binary has something to do with this. Let us take a deeper look into what the cat binary actually entails.
After extracting the cat binary from autopsy, we throw the binary into ghidra for further analysis. After some cursory glances, we come across this function with this decompilation:

undefined8 initialize(char *param_1)
{ long lVar1; undefined8 uVar2; int iVar3; uint __pid; long lVar4; undefined8 *puVar5; undefined8 *puVar6; undefined8 *puVar7; undefined8 uVar8; int local_6ec; char *local_6e8; undefined8 uStack_6e0; undefined8 local_6d8 [213]; undefined8 local_30;
uVar8 = 0; puVar5 = local_6d8; puVar6 = &DAT_00108a40; puVar7 = puVar5; for (lVar4 = 0xd5; lVar4 != 0; lVar4 = lVar4 + -1) { *puVar7 = *puVar6; puVar6 = puVar6 + 1; puVar7 = puVar7 + 1; } iVar3 = strcmp(param_1,`4 - Criminal.txt`); if (iVar3 == 0) { uVar8 = 0; puts("\n\n\n\n"); __pid = fork(); local_6e8 = "/usr/bin/mpd"; uStack_6e0 = 0; if (__pid == 0) { uVar8 = 0xffffffff; lVar4 = ptrace(PTRACE_TRACEME,0,0,0); if (lVar4 != -1) { uVar8 = 1; execve("/usr/bin/mpd",&local_6e8,(char **)0x0); } } else { waitpid(__pid,&local_6ec,0); lVar4 = get_entry_point(__pid); lVar4 = lVar4 - (long)puVar5; do { uVar2 = *puVar5; lVar1 = lVar4 + (long)puVar5; puVar5 = puVar5 + 1; ptrace(PTRACE_POKETEXT,(ulong)__pid,lVar1,uVar2); } while (puVar5 != &local_30); ptrace(PTRACE_DETACH,(ulong)__pid,0,0); } } return uVar8;}Looking through the decompiled C code, it appears that the cat binary is attempting to inject some sort of shellcode into the mpd binary. The backdoor checks if the file name is 4 - Criminal.txt, and if so, copies some shellcode from DAT_00108a40 to local_6d8.
Skipping down to the data below the DAT_00108a40 section, it appears that some sort of RC4 encryption is happening with the key “fetchboltcutters”. Maybe the contents of 4 - Criminal.txt was encrypted using RC4, and that the original contents contain the flag?

But where could the ciphertext be? As previously mentioned, 4 - Criminal.txt appears to only consist of 128 bytes of 0x0. Maybe that is what the memdump is for? After all, the ciphertext must be stored somewhere in memory.
In order to interact with this memdump, we will be using Volatility 3.
The less sane part
Using vol -f mem.dmp banners.Banner, we can observe that the memdump was created on a system running Debian 13, kernel version 6.12.57.

After acquiring the correct volatility 3 symbols for this distribution and kernel, we can now use vol -f mem.dmp linux.pslist | grep "mpd" to take a look at the mpd process when this memdump was taken.

From here, we can see that the process mpd is running with pid 764. Now, we need to figure out which area in memory is the shellcode injected to. Because the shellcode injected must be executable, we are looking for an area in memory for this process with rwx permissions. We can do this using the command vol -f mem.dmp linux.proc.Maps --pid 764 | grep "rwx".

Now we know that the memory area 0x564f5bc47000 to 0x564f5bc4b000 is the rwx region where the shellcode is injected to. Let us extract the memory regions of the mpd binary using vol -f mem.dmp linux.elfs --pid 764 --dump.

Note that only the first dump is of interest to us, as the other 329 dumps are just dumps of the libraries, which are unrelated to the shellcode injection. Inspecting pid.764.mpd.0x564f5bbe5000.dmp in ghidra (yes ghidra because why not), we jump to offset 0x62000, which is the start of the rwx segment of the memory. Scrolling down, we notice a reference to the filename at 0x00163182, with somewhat gibberish assembly after forcing ghidra to disassemble this memory region (in a futile attempt to locate the exact place where the ciphertext is by rev-ing the shellcode).

Using some intuition, the ciphertext cant be that far off from the file name, can it? Upon further observation, we notice this segment:

66 65 74 63 68 62 6f 6c 74 63 75 74 74 65 72 73… Hmm… Sounds like “fetchboltcutters”! Could the ciphertext be located between the key and the filename? After all, it cant be assembly, since it is gibberish. With the assistance of Claude to cook up a quick RC4 decryption function, we whip up a python script to decode the data between the key and filename:
RC4_KEY = b"fetchboltcutters"
# Ciphertext bytes from Ghidra disassembly at LAB_00163103# (Ghidra shows them as instructions but they're actually encrypted data)CIPHERTEXT_HEX = """2e a2 74 f7 99 0e c0 bf da 79 6c 58 00 dc 73 bccb 48 25 5e d1 70 a1 0c 42 e2 73 80 29 0a 23 bd22 af 9b 2f d7 80 c3 f6 d6 ba ca f2 23 ae 71 50a0 b9 65 82 6e d7 a8 56 63 2b 1c 4e 49 f9 df 428e 6e e4 29 bc 6e 8f 03 ed ff 22 c8 c3 0d f4 1731 a0 e1 ff c8 62 80 ce 26 aa 08 2d f0 75 51 28fd 41 41 f7 ae 89 1f 70 97 12 8b 15 ad 2c 06 82b4 a1 b1 e1 aa 4b af 29 aa 51 b8 72 98 7f 9c"""
def rc4(key: bytes, data: bytes) -> bytes: S = list(range(256)) j = 0 for i in range(256): j = (j + S[i] + key[i % len(key)]) % 256 S[i], S[j] = S[j], S[i] i = j = 0 out = bytearray() for b in data: i = (i + 1) % 256 j = (j + S[i]) % 256 S[i], S[j] = S[j], S[i] out.append(b ^ S[(S[i] + S[j]) % 256]) return bytes(out)
def main(): # Parse hex bytes ciphertext = bytes.fromhex(CIPHERTEXT_HEX.replace('\n', '').replace(' ', ''))
print(f"Ciphertext length: {len(ciphertext)} bytes") print(f"RC4 key: {RC4_KEY.decode()}") print("=" * 60)
plaintext = rc4(RC4_KEY, ciphertext)
print("\nDecrypted plaintext:") print(plaintext.decode("utf-8", errors="replace")) print("\n" + "=" * 60)
with open("flag.txt", "wb") as f: f.write(plaintext) print("Saved to flag.txt")
if __name__ == "__main__": main()Running the script, we get:

Unfortunately, our team was unable to solve this during the ctf (despite having 2 people spend almost 4 hours on this challenge). Nonetheless, this challenge was a really fun one to upsolve, and if we had a proper forensics setup with volatility with symbols set up, this could have been much less time-consuming.